반응형
이번에는 DB를 좀 더 쉽게 다루기 위해서 SQLyog를 다운받고 DB테이블을 생성해보도록 하겠습니다.
SQLyog
그래픽 인터페이스를 사용하여 MySQL 데이터베이스 관리 용이성
sqlyog.softonic.kr
링크를 통해 SQLyog를 다운받습니다.







설치가 완료되면 이전 포스팅에 설치했던 MariaDB를 연결합니다.


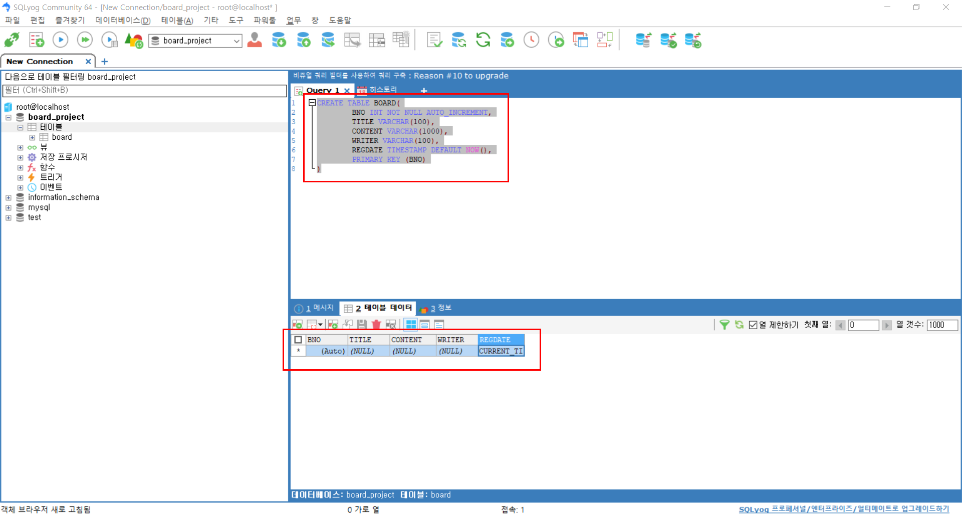
연결 테스트가 성공되면 연결을 통해 접속을 합니다.

로컬호스트에 우측클릭을 하여 데이터베이스를 생성합니다.
생성후에 게시판 테이블과 회원정보 테이블을 생성해 주도록 합니다.
게시판 테이블 DDL
CREATE TABLE BOARD(
BNO INT NOT NULL AUTO_INCREMENT, -- 게시판 고유 번호 (자동증가)
TITLE VARCHAR(100), -- 게시글 제목
CONTENT VARCHAR(1000), -- 게시글 내용
WRITER VARCHAR(100), -- 글쓴이
REGDATE TIMESTAMP DEFAULT NOW(), -- 날짜(기본값 현재시각)
PRIMARY KEY (BNO) -- 게시판 번호 기본키 지정
)

회원 테이블 DDL
CREATE TABLE MEMBER(
ID VARCHAR(12) NOT NULL, -- 아이디
PASSWORD VARCHAR(12) NOT NULL, -- 비밀번호
NAME VARCHAR(10) NOT NULL, -- 이름
DATE_OF_BIRTH DATE NOT NULL, -- 생일
PHONE_NUMBER VARCHAR(13) NOT NULL, -- 폰번호
EMAIL VARCHAR(13) NOT NULL, -- 이메일
PRIMARY KEY(ID), -- ID 기본키 지정
UNIQUE KEY(EMAIL), -- EMAIL 고유키 지정
UNIQUE KEY(PHONE_NUMBER) -- 폰번호 고유키 지정
);
게시판에 더미데이터로 데이터 하나를 넣어보도록 하겠습니다.
INSERT INTO BOARD (TITLE, CONTENT, WRITER) VALUES ('첫글 제목', '첫글 내용', '첫글쓴이');
SELECT * FROM BOARD;
COMMIT;

다음 포스팅에서 본격적으로 게시판을 구현해보도록 하겠습니다.
반응형
'Spring > 게시판 만들기' 카테고리의 다른 글
| 스프링 (Spring Vue) 게시판 만들기 #5. 게시판 목록 기능 구현 (Back-end) (0) | 2021.07.17 |
|---|---|
| 스프링 (Spring Vue) 게시판 만들기 #3. Mybatis 와 MariaDB 연동(feat. Lombok) (0) | 2021.04.11 |
| 스프링 (Spring Vue) 게시판 만들기 #2. 프로젝트 설정 및 한글 인코딩 (0) | 2021.04.08 |